array_splice()
X

array_splice()

Funkcija array_splice() odstrani izbrane elemente iz matrike in jih nadomesti z novimi elementi. Funkcija vrne tudi matriko z odstranjenimi elementi. Če funkcija ne odstrani nobenega elementa (length (dolžina) = 0), bo zamenjana matrika vstavljena s položaja začetnega parametra. Ključi v zamenjani matriki niso ohranjeni.

Parameter Opis
array Polje je obvezno saj določa matriko.
start Parameter je zahtevan in podaja, kje bo funkcija začela odstranjevati elemente, kjer je 0 = prvi element. Če je vrednost negativna, se bo funkcija začela tako daleč od zadnjega elementa, -2 pomeni začetek pri predzadnjem elementu.
dolžina Številska vrednost določa, koliko elementov bo odstranjenih, če je negativna, se bo funkcija ustavila tako daleč od zadnjega elementa. Če parameter ni nastavljen, funkcija odstrani vse elemente, začenši s položajem, ki je določen.
array Določa novo matriko, ki bo vstavljena v izvirno matriko, če je samo en element, je lahko niz in ni nujno, da je matrika.
array_splice()
array_splice()
PRIMER
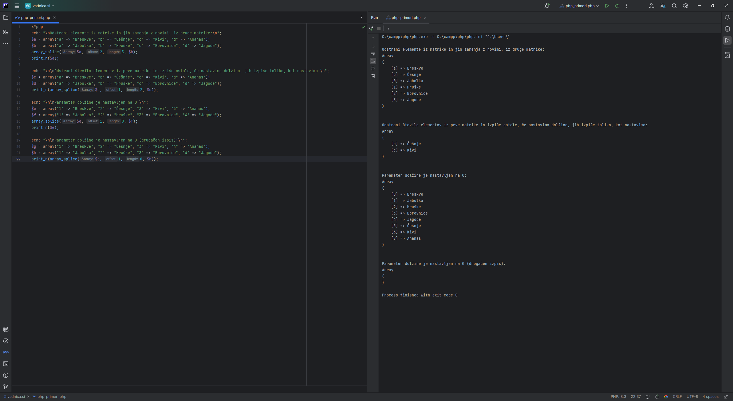
<?php
echo "\nOdstrani elemente iz matrike in jih zamenja z novimi, iz druge matrike:\n";
$a = array("a" => "Breskve", "b" => "Češnje", "c" => "Kivi", "d" => "Ananas");
$b = array("a" => "Jabolka", "b" => "Hruške", "c" => "Borovnice", "d" => "Jagode");
array_splice($a, 2, 3, $b);
print_r($a);

echo "\n\nOdstrani število elementov iz prve matrike in izpiše ostale,
    če nastavimo dolžino, jih izpiše toliko, kot nastavimo:\n";
$c = array("a" => "Breskve", "b" => "Češnje", "c" => "Kivi", "d" => "Ananas");
$d = array("a" => "Jabolka", "b" => "Hruške", "c" => "Borovnice", "d" => "Jagode");
print_r(array_splice($c, 1, 2, $d));

echo "\n\nParameter dolžine je nastavljen na 0:\n";
$e = array("1" => "Breskve", "2" => "Češnje", "3" => "Kivi", "4" => "Ananas");
$f = array("1" => "Jabolka", "2" => "Hruške", "3" => "Borovnice", "4" => "Jagode");
array_splice($e, 1, 0, $f);
print_r($e);

echo "\n\nParameter dolžine je nastavljen na 0 (drugačen izpis):\n";
$g = array("1" => "Breskve", "2" => "Češnje", "3" => "Kivi", "4" => "Ananas");
$h = array("1" => "Jabolka", "2" => "Hruške", "3" => "Borovnice", "4" => "Jagode");
print_r(array_splice($g, 1, 0, $h));
            
REZULTAT
C:\xampp\php\php.exe -c C:\xampp\php\php.ini "C:\Users\"

Odstrani elemente iz matrike in jih zamenja z novimi, iz druge matrike:
Array
(
    [a] => Breskve
    [b] => Češnje
    [0] => Jabolka
    [1] => Hruške
    [2] => Borovnice
    [3] => Jagode
)


Odstrani število elementov iz prve matrike in izpiše ostale, če nastavimo dolžino, jih izpiše toliko, kot nastavimo:
Array
(
    [b] => Češnje
    [c] => Kivi
)


Parameter dolžine je nastavljen na 0:
Array
(
    [0] => Breskve
    [1] => Jabolka
    [2] => Hruške
    [3] => Borovnice
    [4] => Jagode
    [5] => Češnje
    [6] => Kivi
    [7] => Ananas
)


Parameter dolžine je nastavljen na 0 (drugačen izpis):
Array
(
)

Process finished with exit code 0